VUM-PVE Logo
VUM-PVE 虚拟整合包
Automation • Integrate • Direct

会员登录

使用VUM星球会员账号登录

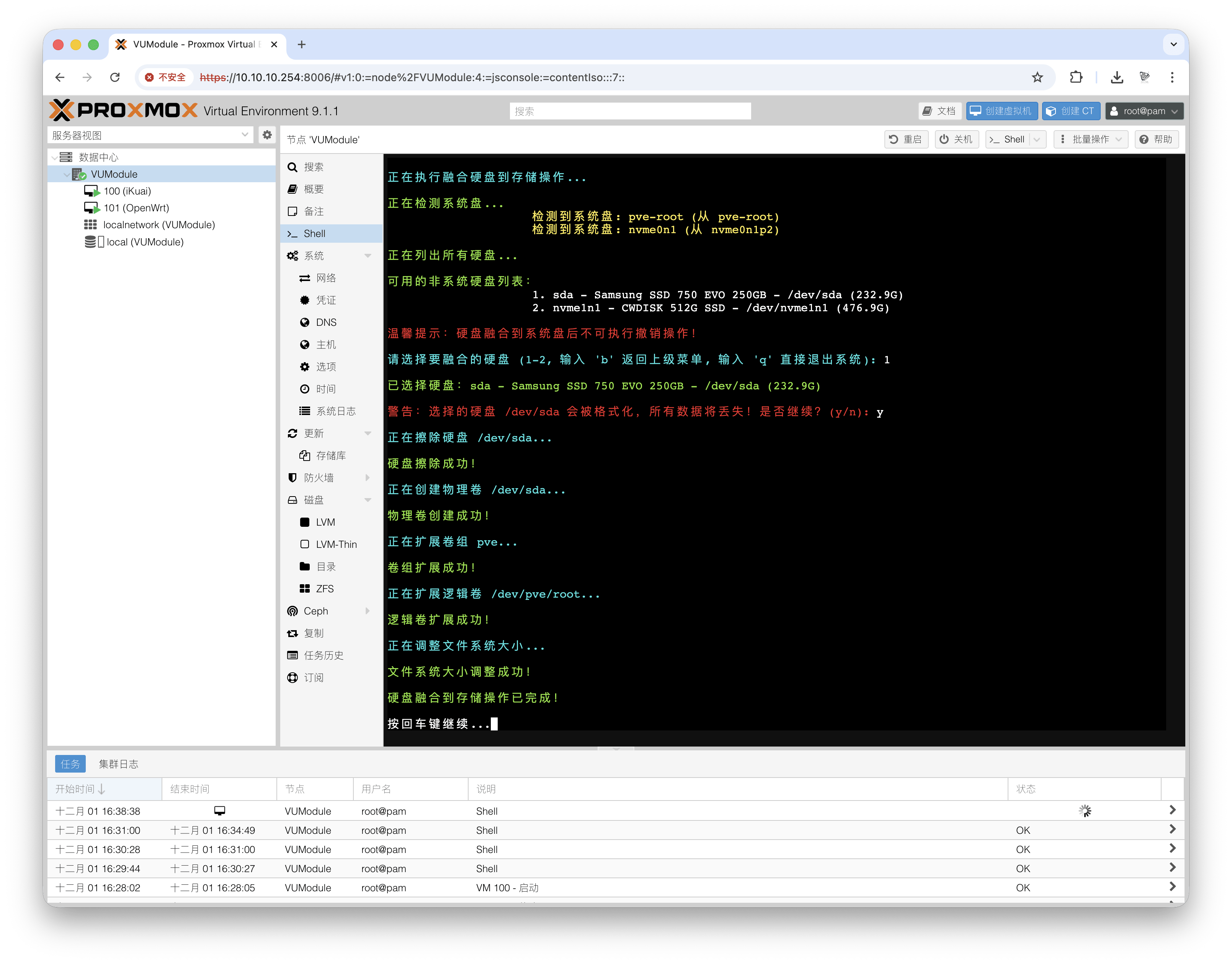
融合硬盘空间到存储

功能说明

  • 此功能可以把扩展的NVME硬盘和SATA硬盘,融合进系统盘中扩大系统盘的总空间

注意事项

  • 注意:融合进去的硬盘如果是损坏即代表系统也会损坏

  • 注意:融合后不可取消,需要取消只能格式化所有硬盘从刷系统

操作步骤

  • 未融合之前,看看系统盘总空间

VUM-PVE

  • 开始融合

VUM-PVE

  • 系统会列出未直通过的硬盘可进行融合操作,多块硬盘融合,多次操作即可

VUM-PVE

  • 融合完成

VUM-PVE

  • 可以看到系统盘总容量已经上涨

VUM-PVE

  • 融合过后的硬盘,在磁盘里面可以看到使用率的标签为LVM

VUM-PVE

在线客服