VUM-PVE Logo
VUM-PVE 虚拟整合包
Automation • Integrate • Direct

会员登录

使用VUM星球会员账号登录

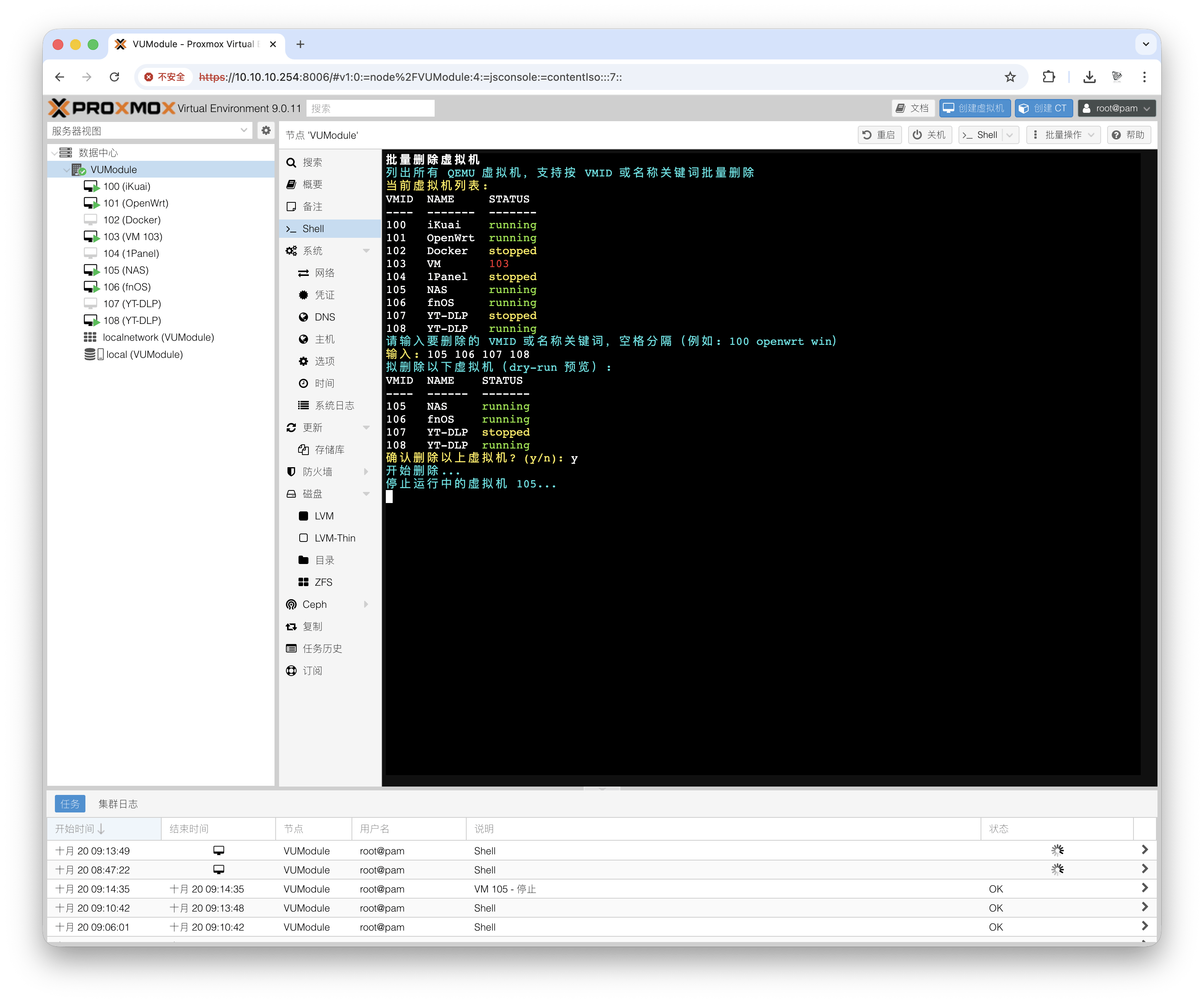
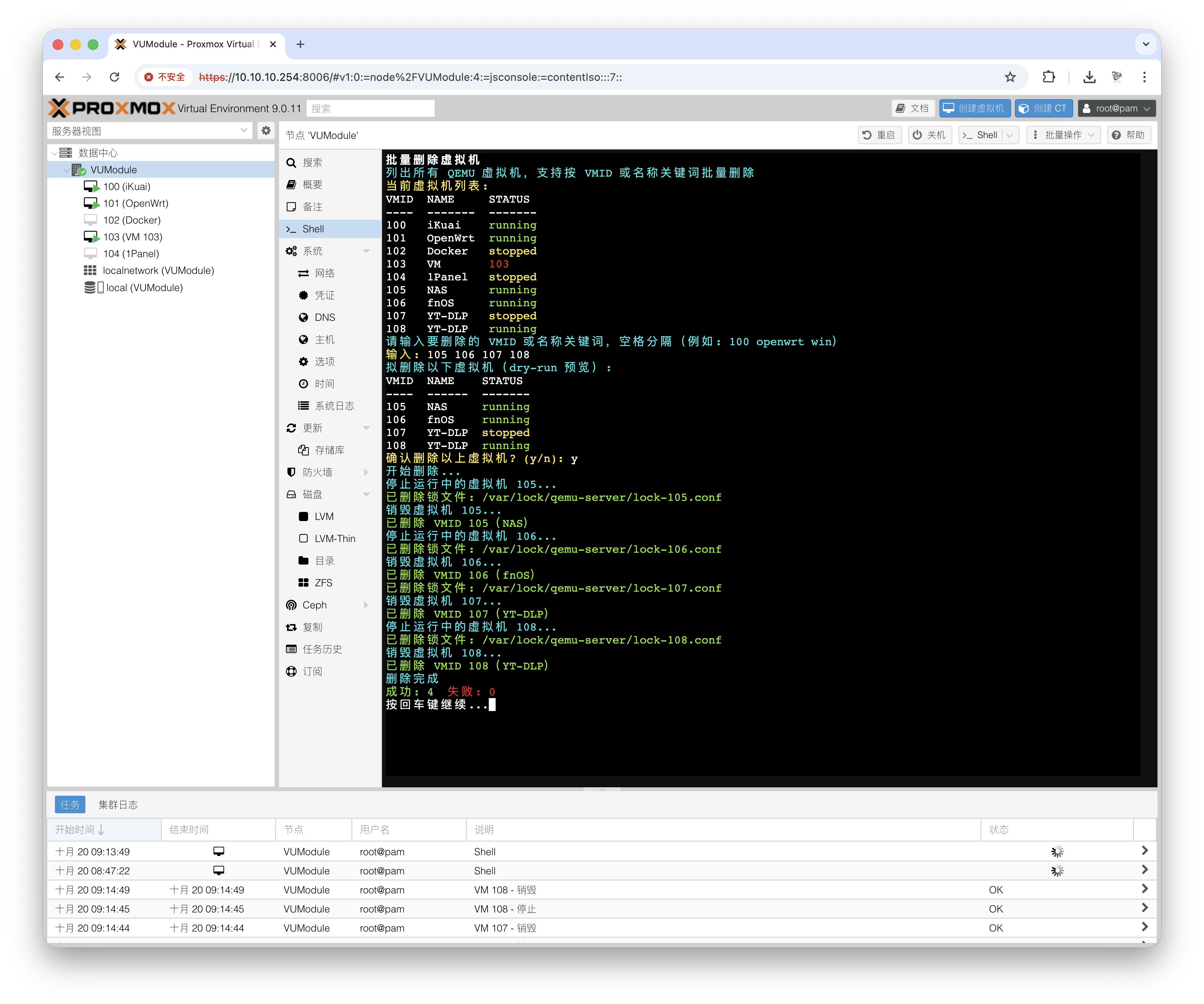
批量删除虚拟机

  • 可以支持一次性批量删除部署的多个虚拟机,无论虚拟机在开机还是关机状态均可一键批量删除

VUM-PVE

使用方法

  • 只是输入需要删除虚拟机的ID,空格分隔,无需理会需要删除的虚拟机是否在运行状态

VUM-PVE

VUM-PVE

VUM-PVE

在线客服